반응형
실거래가 공개시스템
국토교통부 실거래가 공개시스템은 부동산 거래의 투명성과 정보 제공을 목적으로, 아파트, 오피스텔, 토지 등 부동산 매매 및 전월세 실거래가를 공개하는 온라인 플랫폼입니다.

'자료 제공 바로가기'를 통해 조건별 자료 제공으로 진입합니다. 자료를 제공하는 최대 기간은 1년입니다. 자료는 계약일 기준으로 제공됩니다. 8월 신고가 됐더라도 7월에 계약됐다면 7월 데이터로 나옵니다.

사용자가 특정 기간과 지역, 종류(예: 아파트, 빌라)를 선택하여 실제 거래된 부동산의 가격을 조회할 수 있는 시스템입니다. 날짜, 지역, 시장 종류, 유형 등 다양한 필터를 통해 원하는 부동산 거래 정보를 세부적으로 검색하고 결과를 엑셀이나 CSV 파일로 다운로드할 수 있습니다.

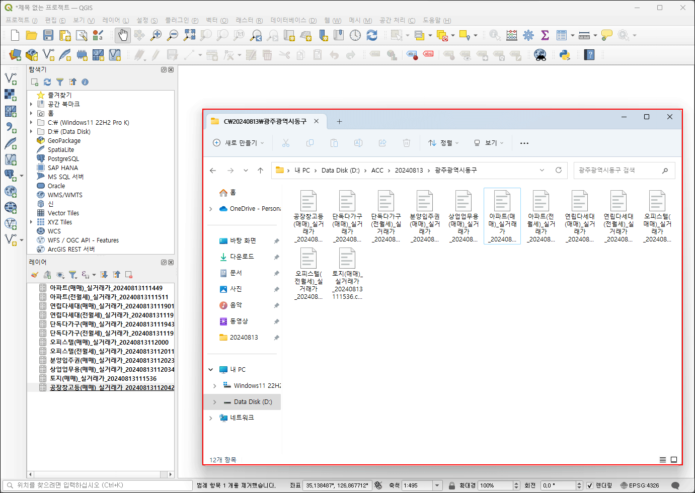
QGIS에서 확인
CSV파일은 벡터 데이터로 불러옵니다. QGIS는 다양한 데이터 레이어를 관리하고 시각화하는 데 사용되며, 파일 탐색기는 프로젝트 관련 파일들이 구조화된 방식으로 정리된 상태를 보여 줍니다.

정리
정부가 제공하는 데이터를 가공하여 부동산 거래 정보로 활용할 수 있습니다. 지역별, 공간별로 분류하여 시각화하기 위해서는 데이터 가공 방법을 익혀야 합니다. 좌표를 구득하는 방법은 다음 기회에 소개됩니다.
반응형
'QGIS > QGIS 교육(2024)' 카테고리의 다른 글
| GIS(Geographic Information System)란? (9) | 2024.08.19 |
|---|---|
| [QGIS] GeocordingTool64 활용 (39) | 2024.08.14 |
| [QGIS] '지리 정보 처리 도구' 중, 교차 영역 (47) | 2024.08.12 |
| [맨발로] 지도에 이름과 길이 라벨을 동시에 표현하기 (45) | 2024.08.03 |
| [QGIS] 거리 측정 (56) | 2024.08.01 |
댓글